In LOGINventory gibt es prinzipiell zwei Felder, die an Assets Informationen zu Benutzern anzeigen: Owner und DeviceUsage.LastUser.Name.
Die Eigenschaft Owner wird automatisch vorbefüllt mit dem User, der bei der ersten Erfassung des Geräts der letzte angemeldete Benutzer war, und kann in der Benutzeroberfläche in den Eigenen Eigenschaften überschrieben werden. Diese Eigenschaft ist dafür geeignet, Geräte zu Benutzern zuzuweisen. Die zugewiesenen Geräte eines Benutzers sind dann auch in den entsprechenden Berichten und Abfragen sichtbar.
Falls Sie wissen möchten, wer der zuletzt angemeldete User an einem Gerät war, nutzen Sie die Eigenschaft DeviceUsage.LastUser.Name. Diese wird bei jeder erneuten Erfassung aktualisiert (und kann logischerweise nicht selbst gesetzt werden).
Je nachdem, ob Sie LOGINventory9 oder LOGINventory8 einsetzen, ist das Vorgehen unterschiedlich:
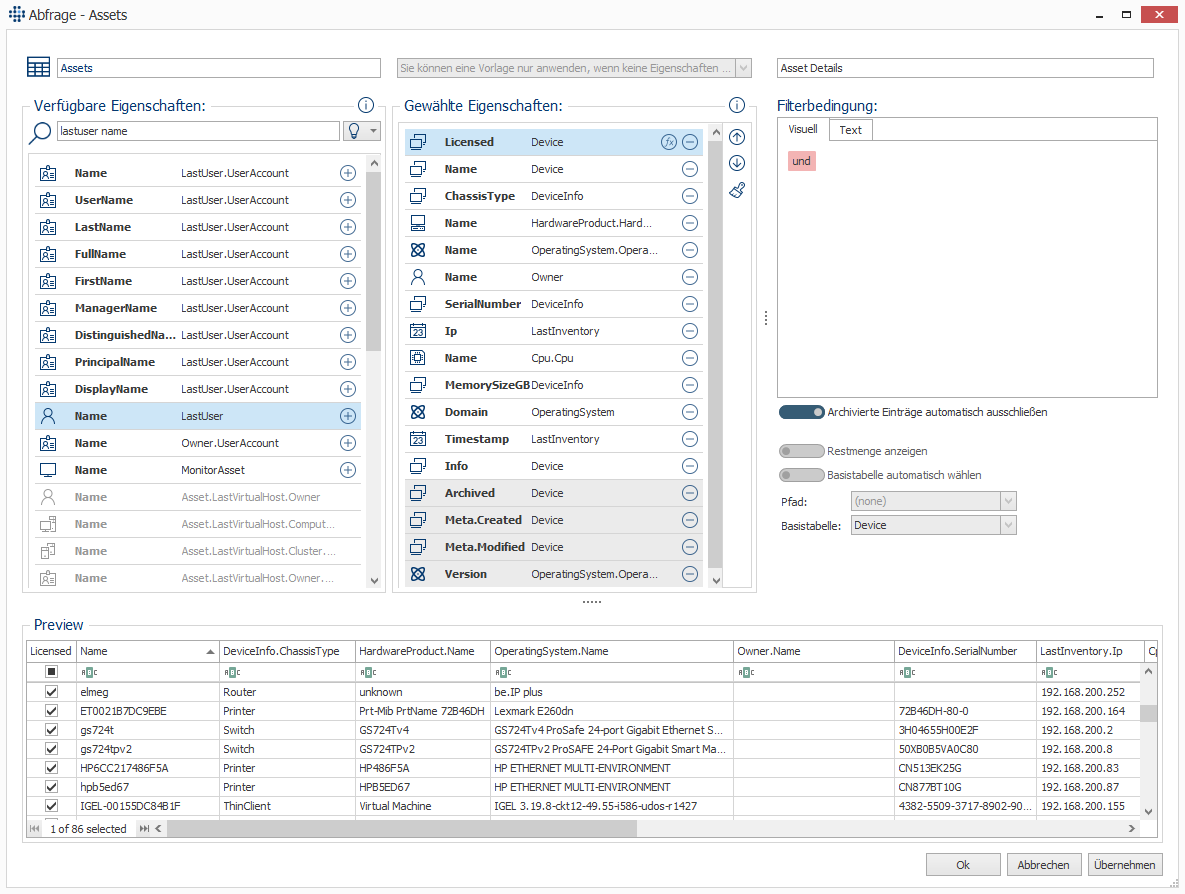
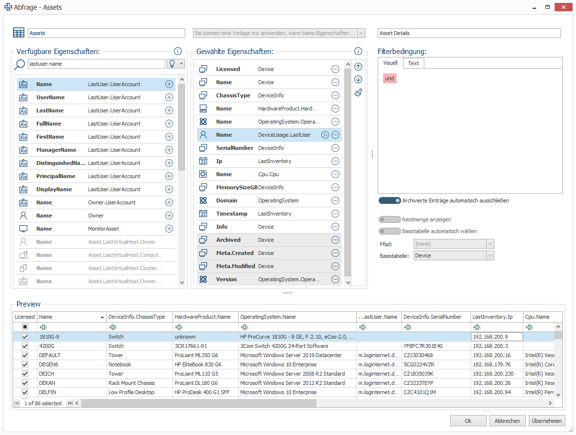
Um in der Assets-Abfrage anstatt dem Owner (Standardeinstellung) den zuletzt angemeldeten Benutzer zu sehen, kann mit LOGINventory9 wie folgt vorgegangen werden:
- Navigieren Sie zum Assets-Knoten und wählen Sie im Ribbon-Menü "Abfrage bearbeiten"
- Suchen Sie in der Liste der Verfügbaren Eigenschaften nach "lastuser name" und wählen Sie den Eintrag "LastUser.Name" aus (z.B. durch Klick auf das Plus-Zeichen oder via Drag & Drop)

- Falls nicht mehr benötigt: Entfernen Sie die Spalte "Owner.Name" und passen Sie die Spaltenreihenfolge in der Liste der Gewählten Eigenschaften via Drag & Drop an.

- Speichern Sie die Abfrage durch einen Klick auf OK
Um in der Assets-Abfrage anstatt dem Owner (Standardeinstellung) den zuletzt angemeldeten Benutzer zu sehen, kann mit LOGINventory8 wie folgt vorgegangen werden:
- Navigieren Sie zum Assets-Knoten und wählen Sie im Ribbon-Menü "Abfrage bearbeiten"
- Klicken Sie auf der linken Seite auf den kleinen Pfeil (falls dieser eingeklappt ist)

- Wählen Sie im Dropdown-Menü zwischen der Tabelle Device und der Tabelle User den Eintrag DeviceUsage.LastUser

- Speichern Sie die Abfrage durch einen Klick auf OK